Workflow Template Notif WS20000317

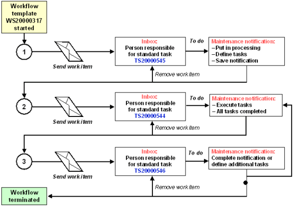
Workflow template untuk proses ini di mulai ketika maintenance notification baru di buat. Process Flow System men-triggers salah satu event untuk business object BUS2038 (maintenance notification) : CREATED (Maintenance notification created) INPROCESSAGAIN (maintenance notification in process again) The triggering event memulai workflow template WS2000317 dan menghubungkan proses seperti pada grafik

Workflow Notification

Workflow digunakan untuk membantu bisnis proses dari kegiatan maintenance notification. Dalam Scenario ini, SAP Business Workflow adalah solusi dalam membantu untuk memproses, memonitor dan secara efisien melengkapi bisnis proses itu sendiri. Proses ini menggunakan template workflow, dimana memicu dan mengontrol dalam kegiatan maintenance notification melalui notifikasi melalui email. Sehingga jika workflow ini sudah di setting... Continue Reading →

Blog at WordPress.com.

Up ↑